lygos video wall software data module add edit data sources
lygosDatamodule

Data

Import/Export/Create Data. Edit Imported/Created Data. Link/Stream External Data Sources. Assign Data Format to Columns/Dimensions. Use these Data Sources in Data Visualizations and Maps (GIS) deployed to Video Walls and Dashboards.
data format tool

Data Format Tool

Easy to use tool to determine data format and structure for all data sources in lygos.
SpreadSheet

SpreadSheet

  • Import CSV, XSLX, JSON, XML.
  • Add, Edit or Remove Rows and Columns.
  • Edit Cells.
GeoData

GeoData

  • Import GeoJSON, KML.
  • Add, Edit, Remove Markers and Shapes.
  • Edit Values for Markers.
GraphData

GraphData

  • Import GraphML, JSON, GEXF.
  • Add, Edit, Remove Nodes or Links.
  • Edit Names or Values for Nodes.
TreeData

TreeData

  • Import JSON.
  • Add, Edit, Remove Tree Branches and Leaves.
  • Edit Names or Values for Tree Nodes.
FileWatch

FileWatch

  • Import CSV, XSLX, JSON, XML, TXT.
  • Create a constantly watched file on the server.
  • External changes to the file becomes data updates to visualizations.
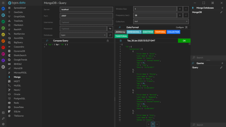
Database

Database

  • Connect to Databases.
  • Create, Edit, Remove Queries. Configure Polling Frequency.
  • Preview Results.
  • Supported Databases:
    Oracle, MySQL, MicrosoftSQL, PostgreSQL, MongoDB, Redis, SQLite, Elasticsearch, MariaDB, Amazon DynamoDB, IBM DB2, Cassandra, Neo4J, AzureSQL, Google BigTable, SnowFlake
Rest API

Rest API

  • Connect to remote REST APIs (RestAPI) or Create local REST APIs for others to connect (RestService).
  • Create, Edit, Remove Queries.
  • Preview Results.
Google Trends

Google Trends

  • Configure Queries for Google Trends API.
  • Query for Interest over Time or Region.
  • Query Real-time trends for Regions.
Sensor (MQTT)

Sensor (MQTT)

  • Subscribe to MQTT Data Sources.
  • Preview Results.

Start Using Lygos Now

The best dashboard and video wall software for data visualizations and maps (GIS)

*Free trial does not require registration